오늘이라도
[II. 예제 만들기] 11. 주문과 할인 도메인 설계 본문
※ 코드는 저작권 상 올릴 수 없다고 합니다 ㅜㅜ
1. 주문과 할인 정책
- 회원은 상품을 주문할 수 있다.
- 회원 등급에 따라 할인 정책을 적용할 수 있다.
- 할인 정책은 모든 VIP는 1000원을 할인해주는 고정 금액 할인을 적용해달라. (나중에 변경될 수 있다.)
- 할인 정책은 변경 가능성이 높다. 회사의 기본 할인 정책을 아직 정하지 못했고, 오픈 직전까지 고민을 미루고 싶다. 최악의 경우 할인을 적용하지 않을 수 도 있다. (미확정)
2. 주문 도메인 협력, 역할, 책임

① 주문 생성 : 클라이언트는 주문 서비스에 주문 생성을 요청한다.
② 회원 조회 : 할인을 위해서는 회원 등급이 필요하다. 그래서 주문 서비스는 회원 저장소에서 회원을 조회한다.
③ 할인 적용 : 주문 서비스는 회원 등급에 따른 할인 여부를 할인 정책에 위임한다.
④ 주문 결과 반환 : 주문 서비스는 할인 결과를 포함한 주문 결과를 반환한다.
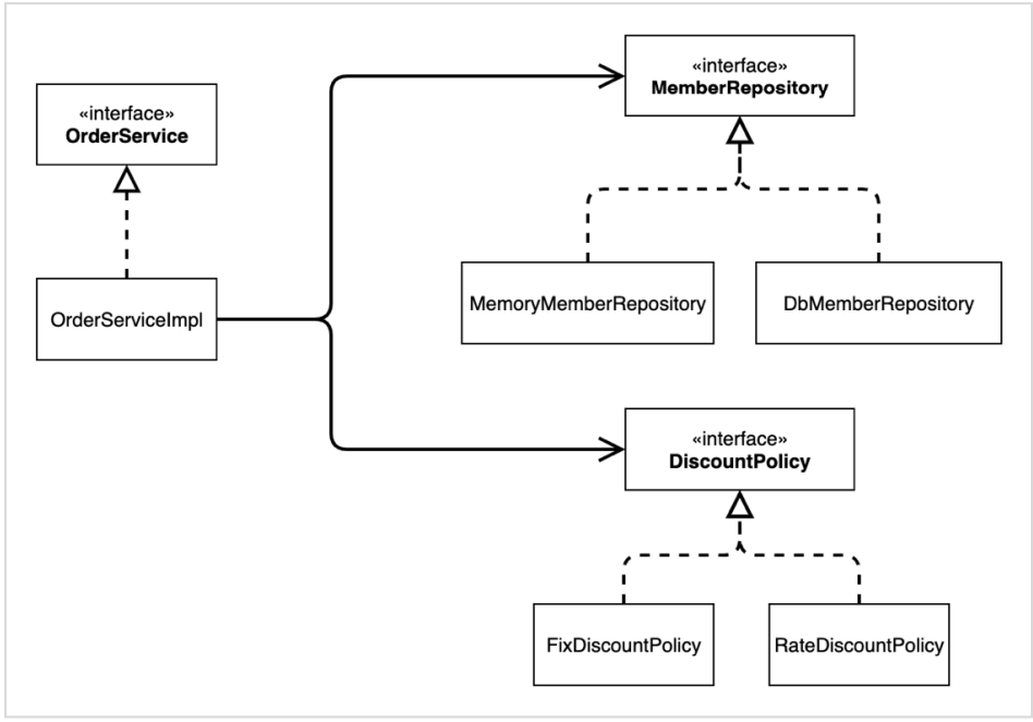
3. 주문 도메인 전체

- 역할과 구현을 분리해서 자유롭게 구현 객체를 조립할 수 있게 설계했다. 덕분에 회원 저장소는 물론이고, 할인 정책도 유연하게 변경할 수 있다.
4. 주문 도메인 클래스 다이어그램

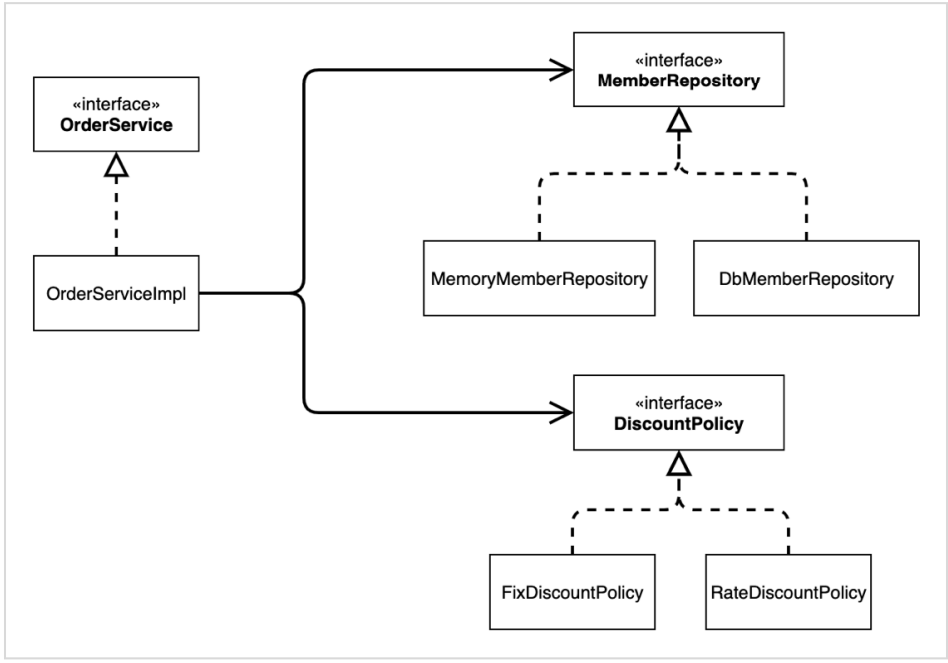
5. 주문 도메인 객체 다이어그램 1

- 객체 다이어그램은 실제 내가 생성해서 동적으로 객체들의 연관 관계가 맺어지는 그림
- 회원을 메모리에서 조회하고, 정액 할인 정책(고정 금액)을 지원해도 주문 서비스를 변경하지 않아도 된다.
- 역할들의 협력 관계를 그대로 재사용할 수 있다.
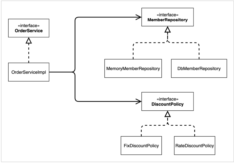
6. 주문 도메인 객체 다이어그램 2

- 회원을 메모리가 아닌 실제 DB에서 조회하고, 정률 할인 정책(주문 금액에 따라 % 할인)을 지원해도 주문 서비스를 ㅂ녀 경하지 않아도 된다.
- 협력 관계를 그대로 재사용할 수 있다.
'인프런 > 스프링 핵심 원리 - 기본편 (김영한)' 카테고리의 다른 글
| [II. 예제 만들기] 13. 주문과 할인 도메인 실행과 테스트 (0) | 2022.12.13 |
|---|---|
| [II. 예제 만들기] 12. 주문과 할인 도메인 개발 (0) | 2022.12.13 |
| [II. 예제 만들기] 10. 회원 도메인 실행과 테스트 (2) | 2022.12.13 |
| [II. 예제 만들기] 9. 회원 도메인 개발 (0) | 2022.12.12 |
| [II. 예제 만들기] 8. 회원 도메인 설계 (0) | 2022.12.12 |